Appearance
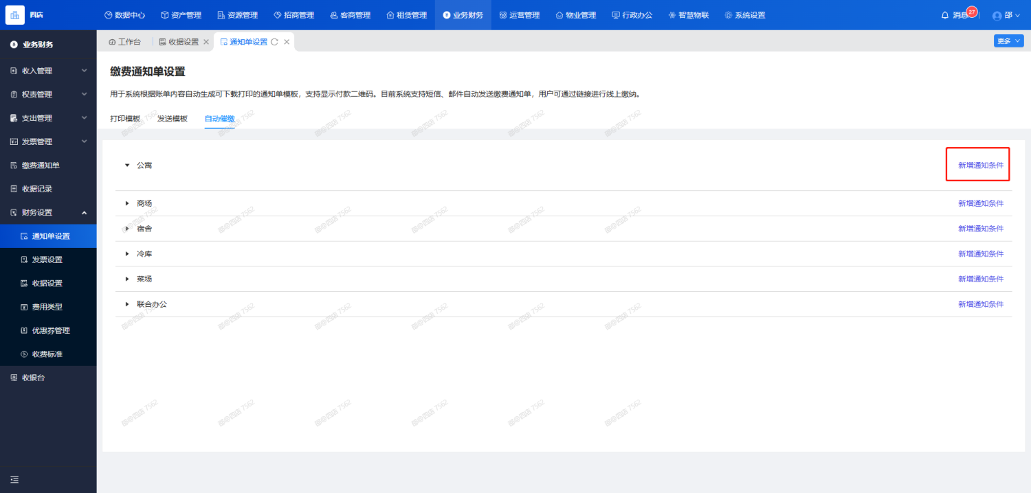
通知单设置
打印模板
在【财务】-【财务设置】-【通知单设置】中添加,后期【所有账单】中【生成缴费通知单】时可应用的通知模板。
1 )打印模板
下图中的【${租客名称}】的按钮均为【替换占位符】。您点击后,系统将会将该占位符复制到您的粘贴板中。 您在去通知打印模板中粘贴后即可。
后续生成通知时,系统会将该占位符替换为通知信息真实的值,无需在手动填写。
2 )上传通知模板
将对应好的通知文档上传到模板中,便于后期添加合同时只有指定的楼宇才可使用该模板。

催缴级别:支持设置不同催缴级别下的纸质通知单文案,当发送催缴通知单时会根据当前账单发送的催缴次数和模板的催缴级别来动态使用催缴模板,相同楼宇和房源类型下催缴级别不可重复添加。

发送模板
在【财务】-【财务设置】-【通知单设置】中添加设置通知租户缴费时,可通过哪些通知方案进行触达。
短信通知有三个模板可供选择;邮件通知请查看对应人员是否绑定邮箱,绑定后才可进行应用。
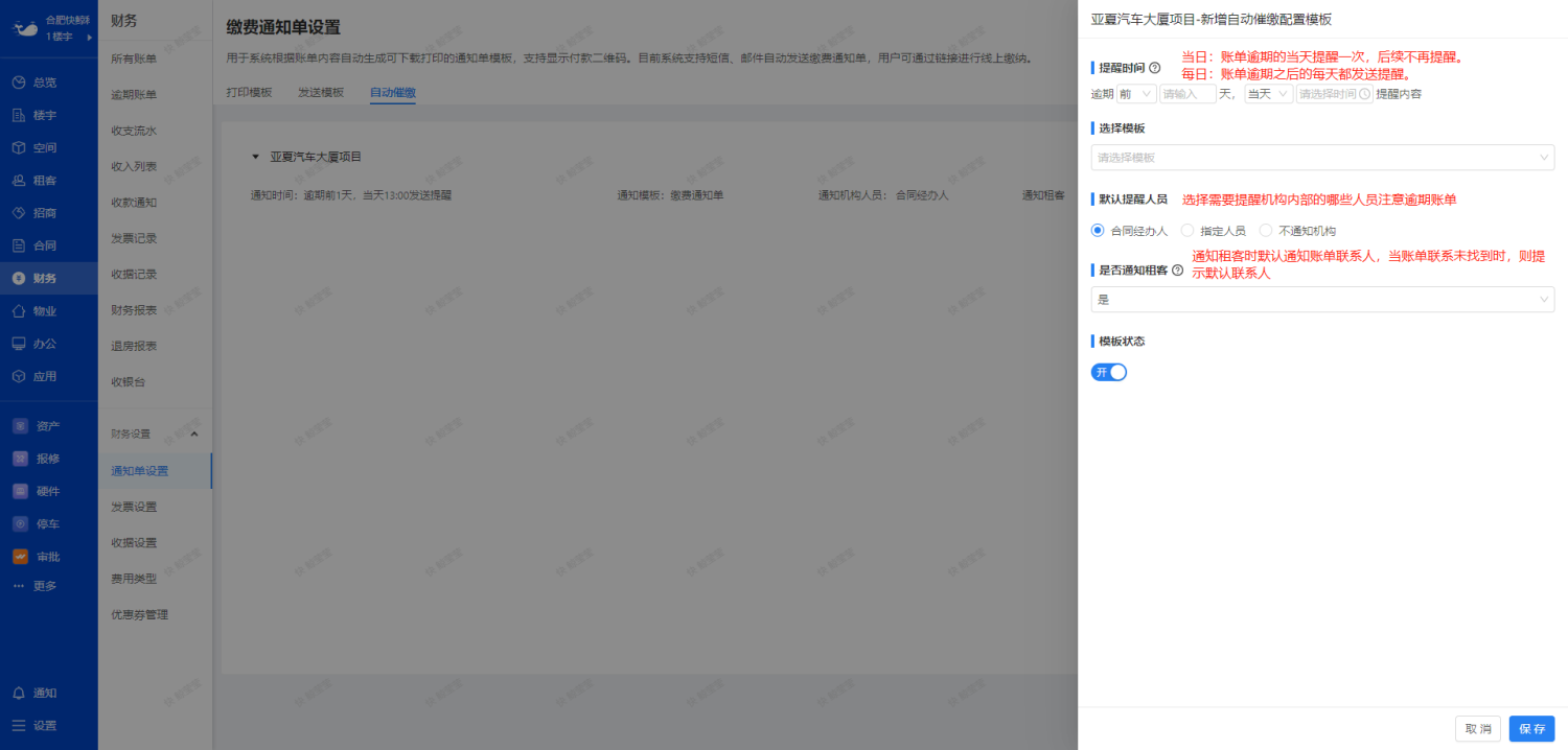
自动催缴
提醒时间:当日:账单逾期的当天提醒一次,后续不再提醒。每日:账单逾期之后的每天都发送提醒。
默认提醒人员:选择需要提醒机构内部哪些成员注意逾期账单。
是否通知租客:通知租客时默认通知账单联系人,当账单联系未找到时,则提示默认联系人。


